一、总体情况
环境影响评价管理是统筹推进高质量发展和高水平保护的关键环节。在环评登记备案、报告编制和审核管理过程中,由于数据来源分散及专业性强、复杂度高等原因,导致企业和审批部门在办理环评审批的过程中需要投入大量时间、人力和技术资源,亟需借助现代化技术手段提升整体工作的效率与质量。
福建省生态环境厅作为省级环评主管部门,积极探索“智慧环评”创新模式。基于生态云建设成果,全面整合我省生态环境分区管控、“多规合一”等空间信息和产业布局数据,结合日常管理的实践经验与区域特色,向上衔接国家平台,向下呼应企业诉求,充分应用多个大语言模型,初步实现新办企业智能选址、环评登记表快速智能辅助生成,以及试点行业环评报告表智能辅助编制等应用,颠覆性推动环评审批的流程再造和制度重塑,让企业办理环评业务从翻山越岭变为高速直达。
二、主要做法
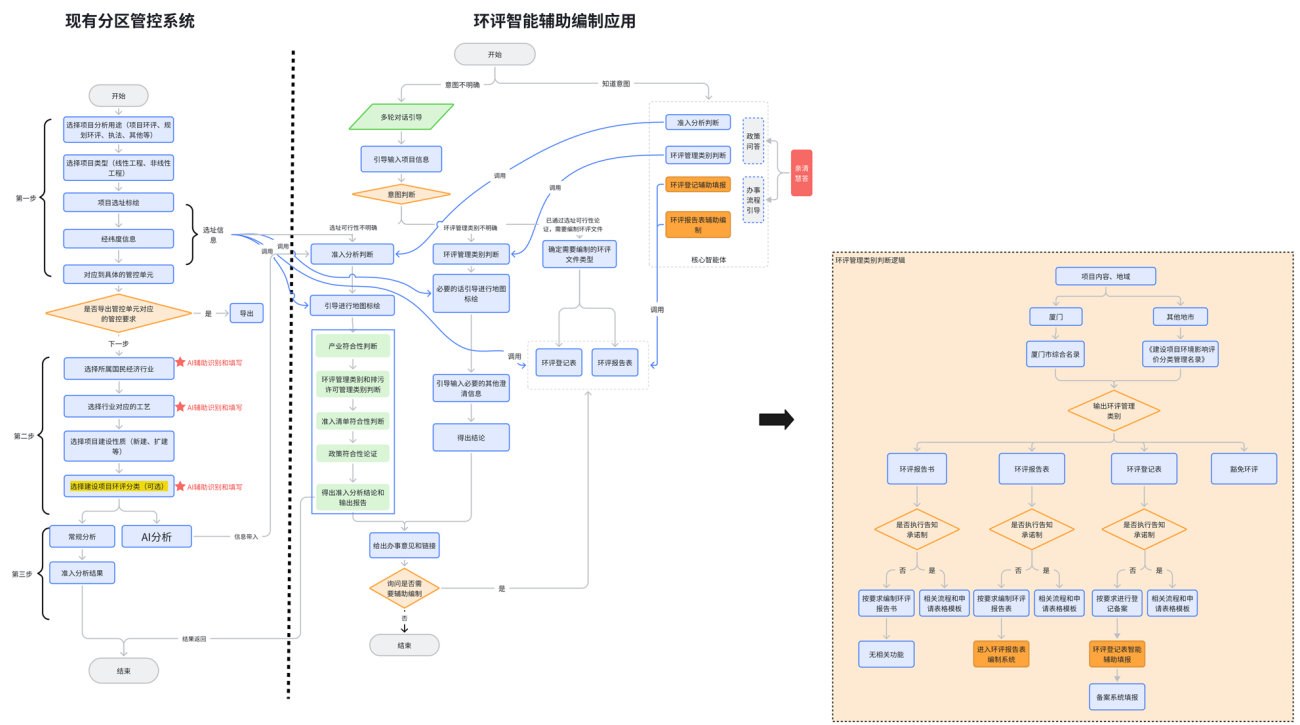
基于现有生态环境分区管控平台建设成果,集成环评智能辅助编制应用,重点构建生态环境准入研判+AI辅助选址、环评类别自动判定、环评登记表智能辅助填报、环评报告表智能辅助编制四个核心智能体,利用大模型对项目信息智能识别、合规性判断、政策标准匹配、文本规范生成及内容一致性校核,实现环评登记表和报告表高效标准化输出。

图1 场景业务流程图
1.数据整合与标准化:收集法规政策、行业标准、环评案例及生态环境相关数据,并进行结构化与标签化处理,提取关键信息和指标,构建“项目类型-产污-治污-污染排放-环境影响-应对措施”知识图谱,实现数据、标准、案例和环境信息的系统化整合。
2.构建规则库:对法规政策、行业标准及技术导则进行系统梳理与解析,将条款转化为可执行规则,建立规则标签体系,实现标准条款、关键指标、排放限值及处理技术的结构化存储。
3.合规性智能研判:基于环评数据集和规则库,实现项目所属行业判断、环评分类导引判别、生态环境准入符合性判断、产业符合性判断、政策规范要求的智慧问答。
4.文本自动生成:基于企业输入的项目信息,通过多轮交互式引导收集关键数据,快速生成符合标准的环评登记表和报告表,并对文本规范性、指标合理性及政策符合性进行自动校核。为企业根据实际调整提供基础,有效降低人工录入和审核成本。

图2 智能问答示例

图3 自动生成环评登记表示例

图4 自动生成环评报告表示例
三、特色亮点
在技术创新上,充分利用大语言模型的语义理解、知识推理和文本生成能力,实现环评登记表和报告表的智能生成、关键信息自动识别及政策规范匹配,解决信息分散、重复录入和文本规范性差的问题,提高编制质量和效率。
在模式创新上,对环评政策法规和标准进行结构化分解,同时整合环评知识库、环境监测数据及案例库,通过知识问答、分类导引、辅助研判、文本自动生成,构建事前合规咨询-智能办事导引-标准化填报—规范化生成的全链条服务模式,显著缩短环评编制时间,切实为企业“减负”。
在管理创新上,坚持“数据最多采一次”,树牢服务意识,初步构建“智能填报-精准审批-动态监管”的闭环管理体系,有效提升审批效率和材料合规性,显著提高了环评管理的质量和效率。
在机制创新上,探索建立政策同步更新、系统迭代、企业培训与技术支持相结合的体系,使该应用场景能够根据最新的法律法规和政策文件持续更新迭代,并形成可推广、可复制的智慧环评实践经验。
四、案例成效
该案例在厦门开展试点应用,通过环评登记备案便捷化及报告表的标准化、自动化生成,极大提升环评登记表和报告表编制效率。
新办企业选址论证可在5分钟内完成,环评登记表一键生成,报告表预编制从不少于10个工作日压缩至不超过30分钟。小微企业和对环境影响较小企业办理环评登记表业务基本可以做到零成本,编制环评报告表的成本也压缩30%以上。截至2025年9月,厦门市已指导近万个项目进行布局优化或工艺调整,杜绝落后项目落地,减少无效投资8亿多元。已有2900余个项目受益,节省环评论证费用近亿元。后续,福建省生态环境厅还将进一步加强数据汇聚和智能体的训练,推动实现环评、排污许可、排污权三证合一,一站式办理,以高水平保护赋能经济社会高质量发展。
(选自“数字化全面赋能典型案例座谈会”优秀案例)
扫一扫在手机上查看当前页面

闽公网安备:35010202001220号

